購物須知 |  常見問題 |  軟體破解 |  問題反應 |  加入最愛 |  查看購物車
xyz軟體王 新品上架 手動下單 查看購物車

xyz軟體王

xyz軟體銀行

當前位置: 網站首頁 >> 程式軟體光碟 >> 系統工具 >> 商品詳情
會員登錄
最新上架
商品分類

商品詳情

Scooter Software Beyond Compare v3.1.7.10865 英文正式版(應用工具)
商品編號:
本站售價:NT$200
碟片片數:1片
瀏覽次數:9661

轉載TXT文檔】  

您可能感興趣:

您可能也喜歡:

商品描述







軟體簡介:



Scooter Software Beyond Compare v3.1.7.10865 英文正式版(應用工具)





官方網址:http://www.scootersoftware.com/moreinfo.php


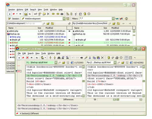
Beyond Compare 是一套超級的檔, 主要用於管理程式源代碼的版本控制, 比較根源程式

(或其他文字檔案)的內容更新情況, 便於合併輸出. 此外, 他還可以比較目錄,不僅可以

快速比較出兩個目錄的不同。程式內建了檔流覽器,方便您對檔、檔夾、壓縮包、FTP網站

之間的差異對比以及資料同步。












..::我的購物車::..